一. 研究目标: 解析spring如何加载配置类
我们经常会在一个类上打上@Configuration, @Component, @Bean等. 带有这些注解的类, 我们在spring启动的时候,是如何被加载的呢?
下面就以此为目的,分析spring源码. 本节的内容是对上一节内容的实战分析, 同时更加详细的解读spring源码
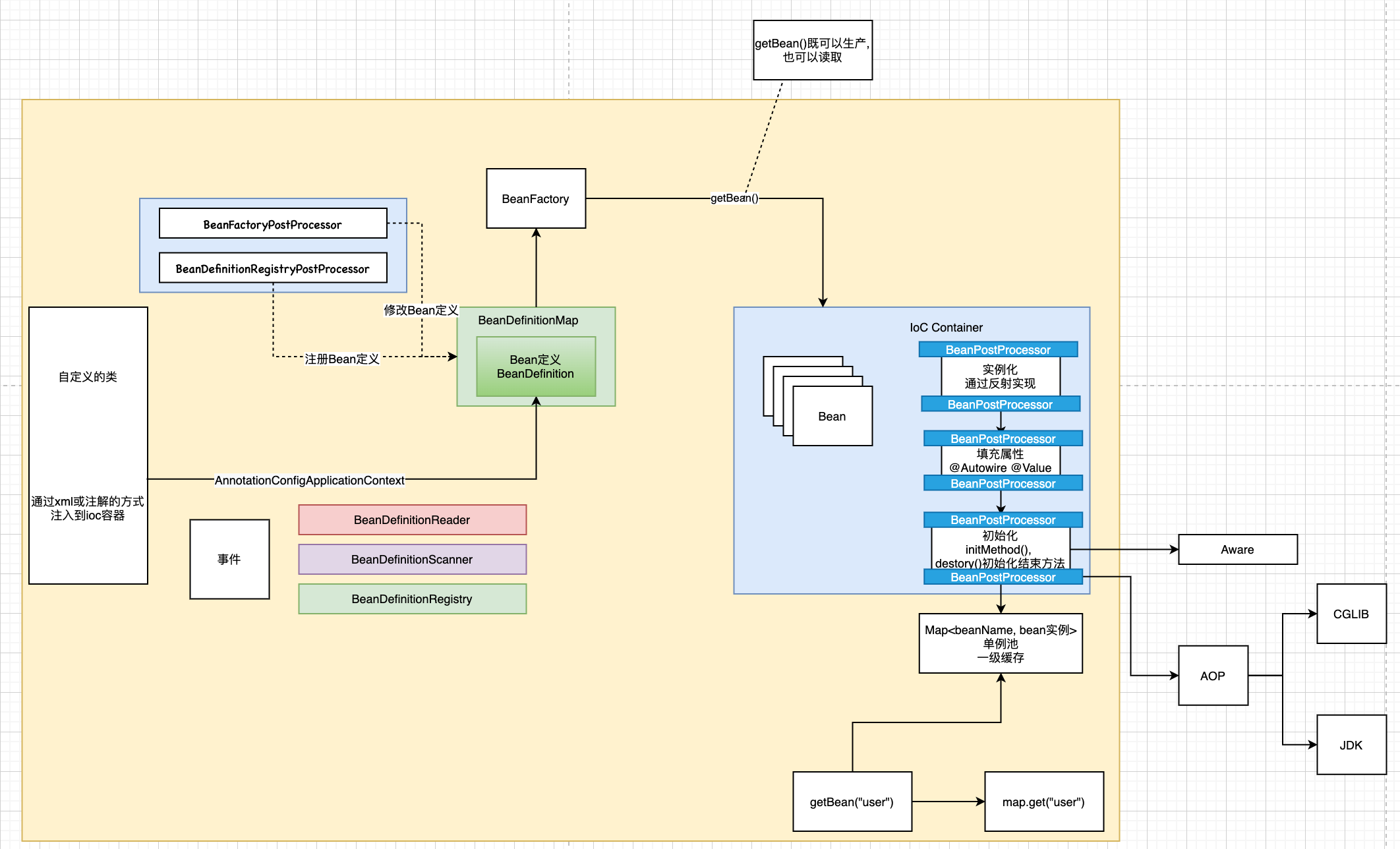
我们知道, spring启动的时候做了3件事, 就是上面的三件事.
第一件事: 调用this()自身的无参构造函数. 初始化了BeanDefinitionReader和BeanDefinitionScanner, 同时初始化了很多spring的原始后置处理器, 这些处理器是用来加载在定义bean的
第二件事: 调用register(…)
第三件事: refresh(…) 这里包含了整个ioc创建bean的全生命周期
二. 自定义配置类
我们先定义好要分析加载的配置类
package com.lxl.www.iocbeanlifecicle;
import org.springframework.context.annotation.ComponentScan;
import org.springframework.context.annotation.Configuration;
/**
* 这是一个配置类,
* 在配置类里面定义了扫描的包路径com.lxl.www.iocbeanlifecicle
* 这是会将这个包下配置了注解的类扫描到ioc容器里面,成为一个成熟的bean
*/
@Configuration
@ComponentScan(basePackages = {"com.lxl.www.iocbeanlifecicle"})
public class MainConfig {
}
这个配置类很简单, 使用@ComponentScan注解指定了扫描的包. @Configuration指定当前是一个配置类
package com.lxl.www.iocbeanlifecicle;
import org.springframework.context.annotation.AnnotationConfigApplicationContext;
public class MainStarter {
public static void main(String[] args) {
// 第一步: 通过AnnotationConfigApplicationContext读取一个配置类
AnnotationConfigApplicationContext context = new AnnotationConfigApplicationContext(MainConfig.class);
//context.addBeanFactoryPostProcessor();
Car car = (Car) context.getBean("car");
System.out.println(car.getName());
context.close();
}
}
在main里, 通过AnnotationConfigurationApplicationContext读取配置类MainConfig.class.
配置类被传进来以后, 到底是怎么被解析的呢? 这就是我们分析的线索
始终不要忘记我们的整体架构图. 对照这个图来分析. 思路更清晰. 整体内容讲解在这里:spring5源码 - ioc加载整体流程详解
下面, 从入口进入. 我们的入口就是这里
new AnnotationConfigApplicationContext(MainConfig.class);
下面进入AnnotationConfigApplicationContext的构造方法
public AnnotationConfigApplicationContext(Class<?>... componentClasses) {
// 进入构造函数, 首先调用自身的构造方法this();
// 调用自身的构造方法之前, 要先调用父类的构造方法
this();
// register配置注册类
register(componentClasses);
// ioc容器shua新接口--非常重要
refresh();
}
三、读取配置类后置处理器ConfigurationClassPostProcessor
3.1 this()无参构造函数
public AnnotationConfigApplicationContext() {
/**
* 创建了一个Bean定义的读取器.
* 完成了spring内部BeanDefinition的注册(主要是后置处理器)
* 读取了很多spring自定义的配置(主要是后置处理器). 这些类都是spring 的原始类(也就是创世纪的类).
*/
this.reader = new AnnotatedBeanDefinitionReader(this);
/**
* 创建BeanDefinition扫描器
* 可以用来扫描包或者类, 进而转换为bd
*
* Spring默认的扫描包不是这个scanner对象
* 而是自己new的一个ClassPathBeanDefinitionScanner
* Spring在执行工程后置处理器ConfigurationClassPostProcessor时, 去扫描包时会new一个ClassPathBeanDefinitionScanner
*
* 这里的scanner仅仅是为了程序员可以手动调用AnnotationConfigApplicationContext对象的scan方法
* 通过调用context.scan("package name");扫描处理配置类
* 扫描
*/
this.scanner = new ClassPathBeanDefinitionScanner(this);
}
在初始化AnnotatedBeanDefinitionReader(this);的时候, 注册了很多后置处理器
/**
* Register all relevant annotation post processors in the given registry.
* @param registry the registry to operate on
* @param source the configuration source element (already extracted)
* that this registration was triggered from. May be {@code null}.
* @return a Set of BeanDefinitionHolders, containing all bean definitions
* that have actually been registered by this call
*/
public static Set<BeanDefinitionHolder> registerAnnotationConfigProcessors(
BeanDefinitionRegistry registry, @Nullable Object source) {
// 获取到beanFactory
DefaultListableBeanFactory beanFactory = unwrapDefaultListableBeanFactory(registry);
/**
* 判断beanFactory中是否有AnnotationAwareOrderComparator和ContextAnnotationAutowireCandidateResolver
* 没有则添加
*/
if (beanFactory != null) {
if (!(beanFactory.getDependencyComparator() instanceof AnnotationAwareOrderComparator)) {
beanFactory.setDependencyComparator(AnnotationAwareOrderComparator.INSTANCE);
}
if (!(beanFactory.getAutowireCandidateResolver() instanceof ContextAnnotationAutowireCandidateResolver)) {
beanFactory.setAutowireCandidateResolver(new ContextAnnotationAutowireCandidateResolver());
}
}
// BeanDefinitionHolder: 为BeanDefinition设置名字和别名
Set<BeanDefinitionHolder> beanDefs = new LinkedHashSet<>(8);
// 如果registry中没有ConfigurationClassPostProcessor配置类后置处理器, 就添加一个
if (!registry.containsBeanDefinition(CONFIGURATION_ANNOTATION_PROCESSOR_BEAN_NAME)) {
RootBeanDefinition def = new RootBeanDefinition(ConfigurationClassPostProcessor.class);
def.setSource(source);
// 构建BeanDefinitionHolder, 并添加到beanDefs
beanDefs.add(registerPostProcessor(registry, def, CONFIGURATION_ANNOTATION_PROCESSOR_BEAN_NAME));
}
// 如果rigistry中, 没有AutowiredAnnotationBeanPostProcessor Autowired注解bean的后置处理器, 则添加一个
if (!registry.containsBeanDefinition(AUTOWIRED_ANNOTATION_PROCESSOR_BEAN_NAME)) {
RootBeanDefinition def = new RootBeanDefinition(AutowiredAnnotationBeanPostProcessor.class);
def.setSource(source);
// 构建BeanDefinitionHolder, 并添加到beanDefs
beanDefs.add(registerPostProcessor(registry, def, AUTOWIRED_ANNOTATION_PROCESSOR_BEAN_NAME));
}
// Check for JSR-250 support, and if present add the CommonAnnotationBeanPostProcessor.
// 检查对JSR-250的支持, 如果rigistry中没有 CommonAnnotationBeanPostProcessor 通用注解后置处理器, 则添加一个
if (jsr250Present && !registry.containsBeanDefinition(COMMON_ANNOTATION_PROCESSOR_BEAN_NAME)) {
RootBeanDefinition def = new RootBeanDefinition(CommonAnnotationBeanPostProcessor.class);
def.setSource(source);
// 构建BeanDefinitionHolder, 并添加到beanDefs
beanDefs.add(registerPostProcessor(registry, def, COMMON_ANNOTATION_PROCESSOR_BEAN_NAME));
}
// Check for JPA support, and if present add the PersistenceAnnotationBeanPostProcessor.
// 检查对jpa的支持, 如果不包含 internalPersistenceAnnotationProcessor, 持久化注解处理器, 就添加一个
if (jpaPresent && !registry.containsBeanDefinition(PERSISTENCE_ANNOTATION_PROCESSOR_BEAN_NAME)) {
RootBeanDefinition def = new RootBeanDefinition();
try {
def.setBeanClass(ClassUtils.forName(PERSISTENCE_ANNOTATION_PROCESSOR_CLASS_NAME,
AnnotationConfigUtils.class.getClassLoader()));
}
catch (ClassNotFoundException ex) {
throw new IllegalStateException(
"Cannot load optional framework class: " + PERSISTENCE_ANNOTATION_PROCESSOR_CLASS_NAME, ex);
}
def.setSource(source);
beanDefs.add(registerPostProcessor(registry, def, PERSISTENCE_ANNOTATION_PROCESSOR_BEAN_NAME));
}
// 检查对事件监听的支持, 如果不包含事件监听处理器 internalEventListenerProcessor, 就添加一个
if (!registry.containsBeanDefinition(EVENT_LISTENER_PROCESSOR_BEAN_NAME)) {
RootBeanDefinition def = new RootBeanDefinition(EventListenerMethodProcessor.class);
def.setSource(source);
beanDefs.add(registerPostProcessor(registry, def, EVENT_LISTENER_PROCESSOR_BEAN_NAME));
}
// 如果不包含事件监听工厂处理器 internalEventListenerFactory , 就添加一个
if (!registry.containsBeanDefinition(EVENT_LISTENER_FACTORY_BEAN_NAME)) {
RootBeanDefinition def = new RootBeanDefinition(DefaultEventListenerFactory.class);
def.setSource(source);
beanDefs.add(registerPostProcessor(registry, def, EVENT_LISTENER_FACTORY_BEAN_NAME));
}
return beanDefs;
}
我们看到, 注册了6个原始bean, 这些bean是spring自己提前定义好的, 他们的加载是整个spring的基础. 用于解析spring 中其他的类
而这一次我们要读取配置, 所以重点关注的是下面这个类
ConfigurationClassPostProcessor.class
这里还有很多其他的原始类被注册了, 但我们的目标是分析配置类是如何被读取的, 所以, 其他的先忽略, 只看ConfigurationClassPostProcessor.
3.2 ConfigurationClassPostProcessor的继承结构

可以看到ConfigurationClassPostProcessor是同时实现了BeanDefinitionRegistryPostProcessor和BeanFactoryPostProcessor. 这一点我们需要记住, 后面会使用到
2.3 ConfigurationClassPostProcessor是如何被注册的
// 如果registry中没有ConfigurationClassPostProcessor配置类后置处理器, 就添加一个
if (!registry.containsBeanDefinition(CONFIGURATION_ANNOTATION_PROCESSOR_BEAN_NAME)) {
RootBeanDefinition def = new RootBeanDefinition(ConfigurationClassPostProcessor.class);
def.setSource(source);
// 构建BeanDefinitionHolder, 并添加到beanDefs
beanDefs.add(registerPostProcessor(registry, def, CONFIGURATION_ANNOTATION_PROCESSOR_BEAN_NAME));
}
首先,构建了一个RootBeanDefinition. 然后调用了registerPostProcessor方法, 三个入参分别是
registry: BeanDefinitionRegistry注册器, 用于注册BeanDefinition
def: 刚刚构建的RootBeanDefinition
CONFIGURATION_ANNOTATION_PROCESSOR_BEAN_NAME: 构建BeanDefinition使用的beanName是org.springframework.context.annotation.internalConfigurationAnnotationProcessor
然后调用registerPostProcessor方法
@Override
public void registerBeanDefinition(String beanName, BeanDefinition beanDefinition)
throws BeanDefinitionStoreException {
Assert.hasText(beanName, "Bean name must not be empty");
Assert.notNull(beanDefinition, "BeanDefinition must not be null");
if (beanDefinition instanceof AbstractBeanDefinition) {
try {
((AbstractBeanDefinition) beanDefinition).validate();
}
catch (BeanDefinitionValidationException ex) {
throw new BeanDefinitionStoreException(beanDefinition.getResourceDescription(), beanName,
"Validation of bean definition failed", ex);
}
}
// 从BeanDefinition的一级缓存BeanDefinitionMap中读取BeanDefinition对象, 判断是否已经存在
BeanDefinition existingDefinition = this.beanDefinitionMap.get(beanName);
if (existingDefinition != null) {
// 判断是否允许BeanDefinition重写
if (!isAllowBeanDefinitionOverriding()) {
throw new BeanDefinitionOverrideException(beanName, beanDefinition, existingDefinition);
}
else if (existingDefinition.getRole() < beanDefinition.getRole()) {
// e.g. was ROLE_APPLICATION, now overriding with ROLE_SUPPORT or ROLE_INFRASTRUCTURE
if (logger.isInfoEnabled()) {
logger.info("Overriding user-defined bean definition for bean '" + beanName +
"' with a framework-generated bean definition: replacing [" +
existingDefinition + "] with [" + beanDefinition + "]");
}
}
else if (!beanDefinition.equals(existingDefinition)) {
if (logger.isDebugEnabled()) {
logger.debug("Overriding bean definition for bean '" + beanName +
"' with a different definition: replacing [" + existingDefinition +
"] with [" + beanDefinition + "]");
}
}
else {
if (logger.isTraceEnabled()) {
logger.trace("Overriding bean definition for bean '" + beanName +
"' with an equivalent definition: replacing [" + existingDefinition +
"] with [" + beanDefinition + "]");
}
}
// 以上情况都没有限制, 重置一级缓存的bean定义
this.beanDefinitionMap.put(beanName, beanDefinition);
}
else {
// 处理循环引用的问题
if (hasBeanCreationStarted()) {
// Cannot modify startup-time collection elements anymore (for stable iteration)
synchronized (this.beanDefinitionMap) {
this.beanDefinitionMap.put(beanName, beanDefinition);
List<String> updatedDefinitions = new ArrayList<>(this.beanDefinitionNames.size() + 1);
updatedDefinitions.addAll(this.beanDefinitionNames);
updatedDefinitions.add(beanName);
this.beanDefinitionNames = updatedDefinitions;
removeManualSingletonName(beanName);
}
}
else {
// Still in startup registration phase
this.beanDefinitionMap.put(beanName, beanDefinition);
this.beanDefinitionNames.add(beanName);
removeManualSingletonName(beanName);
}
this.frozenBeanDefinitionNames = null;
}
if (existingDefinition != null || containsSingleton(beanName)) {
resetBeanDefinition(beanName);
}
else if (isConfigurationFrozen()) {
clearByTypeCache();
}
}
这里面的关键代码是标红的部分, 将ConfigurationClassPostProcessor放入到了beanDefinitionMap里面
下面的else是处理循环引用的问题, 暂时先不要看. 后面有专门的章节讲解循环引用.
2.4 对照整体框架, 我们知道ConfigurationClassPostProcessor被解析成beanDefinition放入到BeanDefinitionMap中了

ConfigurationClassPostProcessor是一个工具类, 这个类的作用是解析配置类.
工具类有了, 那么还得有主角呀, 那就是我们上面的配置类. 下面看看配置类的加载
2.5 初始化ClassPathBeanDefinitionScanner
在this()构造方法里, 还初始化了ClassPathBeanDefinitionScanner, 这里只说一句.
this.scanner = new ClassPathBeanDefinitionScanner(this);
我们在扫描配置类的时候, 确实使用的是ClassPathBeanDefinitionScanner, 但是, 不是this.scanner对象. 而是自己new的一个ClassPathBeanDefinitionScanner.
这里的scanner仅仅是为了程序员可以手动调用AnnotationConfigApplicationContext对象的scan方法
通过调用context.scan(“package name”);扫描处理配置类
使用方式如下:
public static void main(String[] args) {
// 第一步: 通过AnnotationConfigApplicationContext读取一个配置类
AnnotationConfigApplicationContext context = new AnnotationConfigApplicationContext(MainConfig.class);
context.scan("package");
Car car = (Car) context.getBean("car");
System.out.println(car.getName());
context.close();
}
到目前为止完成了后置处理器注册为BeanDefinition
四. 读取自定义配置类MainConfig
注册配置类,入口自然是这里了
public AnnotationConfigApplicationContext(Class<?>... componentClasses) {
// 进入构造函数, 首先调用自身的构造方法this();
// 调用自身的构造方法之前, 要先调用父类的构造方法
this();
// register配置注册类
register(componentClasses);
// ioc容器shua新接口--非常重要
refresh();
}
跟踪进去找到doRegisterBean(…)方法
private <T> void doRegisterBean(Class<T> beanClass, @Nullable String name,
@Nullable Class<? extends Annotation>[] qualifiers, @Nullable Supplier<T> supplier,
@Nullable BeanDefinitionCustomizer[] customizers) {
// 将入参的配置类beanClass构建成AnnotatedGenericBeanDefinition对象
AnnotatedGenericBeanDefinition abd = new AnnotatedGenericBeanDefinition(beanClass);
if (this.conditionEvaluator.shouldSkip(abd.getMetadata())) {
return;
}
abd.setInstanceSupplier(supplier);
// 读取配置类的元数据
ScopeMetadata scopeMetadata = this.scopeMetadataResolver.resolveScopeMetadata(abd);
abd.setScope(scopeMetadata.getScopeName());
String beanName = (name != null ? name : this.beanNameGenerator.generateBeanName(abd, this.registry));
// 处理主类通用定义注解
AnnotationConfigUtils.processCommonDefinitionAnnotations(abd);
if (qualifiers != null) {
for (Class<? extends Annotation> qualifier : qualifiers) {
if (Primary.class == qualifier) {
abd.setPrimary(true);
}
else if (Lazy.class == qualifier) {
abd.setLazyInit(true);
}
else {
abd.addQualifier(new AutowireCandidateQualifier(qualifier));
}
}
}
if (customizers != null) {
for (BeanDefinitionCustomizer customizer : customizers) {
customizer.customize(abd);
}
}
// 将MainConfig.java配置类进行解析.放到BeanDefinitionHolder
BeanDefinitionHolder definitionHolder = new BeanDefinitionHolder(abd, beanName);
definitionHolder = AnnotationConfigUtils.applyScopedProxyMode(scopeMetadata, definitionHolder, this.registry);
BeanDefinitionReaderUtils.registerBeanDefinition(definitionHolder, this.registry);
}
重点就是红色这句话, 其他可以略过, 因为我们的配置类很简单, 直接看BeanDefinitionReaderUtils.registerBeanDefinition(definitionHolder, this.registry);
我们找到 registry.registerBeanDefinition(beanName, definitionHolder.getBeanDefinition());方法, 进入到DefaultListableBeanFactory查看方法, 这个方法之前我们已经调用过一次
就是在注册ConfigurationClassPostProcessor的时候, 我们需要将其解析为BeanDefinition然后放到BeanDefinitionMap中, 这里也是一样的, 将我们的配置类MainConfig解析成BeanDefinition放入到BeanDefinitionMap中.
这里的代码在整个框架中处于什么位置呢? 将MainConfig解析为BeanDefinition放入到BeanDefinitionMap中
以上两步, 一个是将ConfigurationClassPostProcessor配置类后置处理器, 也就是解析配置的工具类, 解析成BeanDefinition放入到BeanDefinitionMap中
另一个是将我们的目标配置类MainConfig加载到内存, 组装成BeanDefinition放入到BeanDefinitionMap中.
五. 调用bean工厂的后置处理器invokeBeanFactoryPostProcessors(beanFactory)
在refresh()中有很多步骤, 我们重点来看invokeBeanFactoryPostProcessors(beanFactory);
/**
* refresh是spring最核心的方法, 里面包含了整个spring ioc的全过程, 包括spring加载bean到销毁bean的全过程
* 学习spring, 就是学习里面的13个方法, 如果13个方法都学完了, 基本上就打通了
* @throws BeansException
* @throws IllegalStateException
*/
@Override
public void refresh() throws BeansException, IllegalStateException {
synchronized (this.startupShutdownMonitor) {
// 1. 准备刷新上下文环境
prepareRefresh();
// Tell the subclass to refresh the internal bean factory.
//2. 获取告诉子类初始化bean工厂, 不同工厂不同实现
ConfigurableListableBeanFactory beanFactory = obtainFreshBeanFactory();
// Prepare the bean factory for use in this context.
//3. 对bean工厂进行填充属性
prepareBeanFactory(beanFactory);
try {
// Allows post-processing of the bean factory in context subclasses.
// 4. 留个子类去实现该接口
postProcessBeanFactory(beanFactory);
// Invoke factory processors registered as beans in the context.
/*
*
* 调用bean工厂的后置处理器
* 我们之前在Reader的时候读取了很多创世纪的PostProcessor后置处理器.
* 这里要调用bean工厂的后置处理器. 这么多创世纪的PostProcessor, 只有一个PostProcessor实现了
* BeanFactoryPostProcessor. 那个类就是 ConfigurationClassPostProcessor
* 前面已经将ConfigurationClassPostProcessor放入到BeanDefinitionMap中了,
* 对应的BeanDefinitionName 是 internalConfigurationAnnotationProcessor
*
*
*
*/
invokeBeanFactoryPostProcessors(beanFactory);
// Register bean processors that intercept bean creation.
// 注册bean后置处理器
registerBeanPostProcessors(beanFactory);
// Initialize message source for this context.
// 初始化国际化资源处理器
initMessageSource();
// Initialize event multicaster for this context.
// 创建事件多播放器
initApplicationEventMulticaster();
// Initialize other special beans in specific context subclasses.
// 这个方法通用也是留个子类实现的, spring boot也是从这个方法进行启动
onRefresh();
// Check for listener beans and register them.
// 将事件监听器注册到多播放器上
registerListeners();
// Instantiate all remaining (non-lazy-init) singletons.
// 实例化剩余的单实例bean
/**
* 这个方法就是循环遍历BeanDefinitionMap, 调用getBean, 去生产bean
*/
finishBeanFactoryInitialization(beanFactory);
// Last step: publish corresponding event.
//最后容器刷新 发布刷新时间(spring cloud是从这里启动的 )
finishRefresh();
}
........
}
invokeBeanFactoryPostProcessors(beanFactory);看名字, 调用的是Bean工厂的后置处理器, 我们在第二部分说了, 初始化的时候初始化了很多spring原生的后置处理器, 这么多后置处理器, 其实,
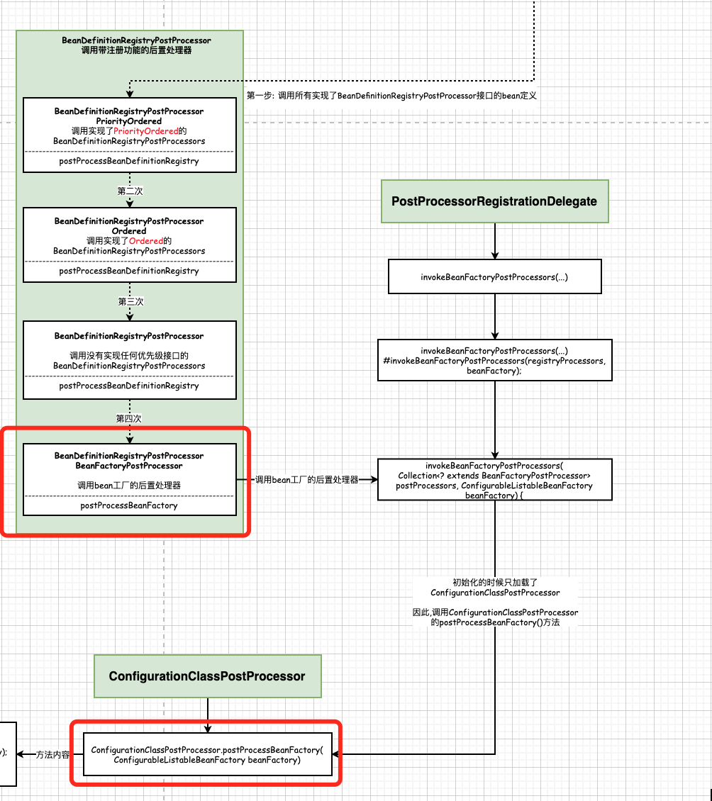
只有一个后置处理器实现了BeanFactoryPostProcessor, 它就是ConfigurationClassPostProcessor, 还记得上面让大家记住的结构图么, 拿下来, 再看一遍.
这里调用的时候, 原生处理器只会调用ConfigurationClassPostProcessor.
protected void invokeBeanFactoryPostProcessors(ConfigurableListableBeanFactory beanFactory) {
/**
* 获取两处存储BeanFactoryPostProcessor的对象, 传入供接下来调用
* 1. 当前bean工厂
* 2. 和我们自己调用addBeanFacoryPostProcessor自定义BeanFactoryPostProcessor
*
* 参数: getBeanFactoryPostProcessors() 传了一个工厂的后置处理器的List, 这个时候list是空的
* getBeanFactoryPostProcessors()里面的值是怎么来的呢?
* 通过在自定义main方法中调用context.addBeanFactoryPostProcessor(...);来添加
*
* public static void main(String[] args) {
* // 第一步: 通过AnnotationConfigApplicationContext读取一个配置类
* AnnotationConfigApplicationContext context = new AnnotationConfigApplicationContext(MainConfig.class);
* context.addBeanFactoryPostProcessor(...);
* Car car = (Car) context.getBean("car");
* System.out.println(car.getName());
* context.close();
* }
*/
PostProcessorRegistrationDelegate.invokeBeanFactoryPostProcessors(beanFactory, getBeanFactoryPostProcessors());
// Detect a LoadTimeWeaver and prepare for weaving, if found in the meantime
// (e.g. through an @Bean method registered by ConfigurationClassPostProcessor)
if (beanFactory.getTempClassLoader() == null && beanFactory.containsBean(LOAD_TIME_WEAVER_BEAN_NAME)) {
beanFactory.addBeanPostProcessor(new LoadTimeWeaverAwareProcessor(beanFactory));
beanFactory.setTempClassLoader(new ContextTypeMatchClassLoader(beanFactory.getBeanClassLoader()));
}
}
这里要调用bean工厂的后置处理器了. 看上面的注释, 注释写的很清晰.
在调用PostProcessorRegistrationDelegate.invokeBeanFactoryPostProcessors(beanFactory, getBeanFactoryPostProcessors());的时候调用了getBeanFactoryPostProcessors()方法.
public List<BeanFactoryPostProcessor> getBeanFactoryPostProcessors() {
return this.beanFactoryPostProcessors;
}
getBeanFactoryPostProcessors() 返回的是一个工厂的后置处理器的List, 这个时候list是空的
getBeanFactoryPostProcessors()里面的值是怎么来的呢?
通过在自定义main方法中调用context.addBeanFactoryPostProcessor(…);来添加. 也就是通过main 方法手动添加的beanFactory
public static void main(String[] args) {
// 第一步: 通过AnnotationConfigApplicationContext读取一个配置类
AnnotationConfigApplicationContext context = new AnnotationConfigApplicationContext(MainConfig.class);
context.addBeanFactoryPostProcessor(...);
Car car = (Car) context.getBean("car");
System.out.println(car.getName());
context.close();
}
接下来重点来了. PostProcessorRegistrationDelegate.invokeBeanFactoryPostProcessors(beanFactory, getBeanFactoryPostProcessors()); 方法实现一共分为两大步:
第一步: 调用所有实现了 BeanDefinitionRegistryPostProcessor 接口的bean定义. (BeanDefinitionRegistryPostProcessor带注册功能的后置处理器)
第二步: 调用BeanFactoryPostProcessor Bean工厂的后置处理器
第一步: 调用所有实现了 BeanDefinitionRegistryPostProcessor 接口的bean定义.
来看看源码是如何定义的. 重点看代码的注释, 每一部分的功能都有明确标出, 注释写的很详细
public static void invokeBeanFactoryPostProcessors(
ConfigurableListableBeanFactory beanFactory, List<BeanFactoryPostProcessor> beanFactoryPostProcessors) {
/**
* 首先,调用BeanDefinitionRegistryPostProcessors的后置处理器
* 定义已处理的后置处理器
*/
// Invoke BeanDefinitionRegistryPostProcessors first, if any.
Set<String> processedBeans = new HashSet<>();
/**
* 这里一共分为两大步:
* 第一步: 调用所有实现了 BeanDefinitionRegistryPostProcessor 接口的bean定义. (BeanDefinitionRegistryPostProcessor带注册功能的后置处理器)
* 第二步: 调用BeanFactoryPostProcessor Bean工厂的后置处理器
*/
/**********************第一步: 调用所有实现了BeanDefinitionRegistryPostProcessor接口的bean定义 begin****************************/
// 判断beanFactory是否实现了BeanDefinitionRegistry, 实现了该结构就有注册和获取Bean定义的能力
if (beanFactory instanceof BeanDefinitionRegistry) {
BeanDefinitionRegistry registry = (BeanDefinitionRegistry) beanFactory;
List<BeanFactoryPostProcessor> regularPostProcessors = new ArrayList<>();
List<BeanDefinitionRegistryPostProcessor> registryProcessors = new ArrayList<>();
for (BeanFactoryPostProcessor postProcessor : beanFactoryPostProcessors) {
if (postProcessor instanceof BeanDefinitionRegistryPostProcessor) {
BeanDefinitionRegistryPostProcessor registryProcessor =
(BeanDefinitionRegistryPostProcessor) postProcessor;
registryProcessor.postProcessBeanDefinitionRegistry(registry);
registryProcessors.add(registryProcessor);
}
else {
regularPostProcessors.add(postProcessor);
}
}
// Do not initialize FactoryBeans here: We need to leave all regular beans
// uninitialized to let the bean factory post-processors apply to them!
// Separate between BeanDefinitionRegistryPostProcessors that implement
// PriorityOrdered, Ordered, and the rest.
/**
* 这是一个集合, 存马上即将要被调用的BeanDefinitionRegistryPostProcessor
*/
List<BeanDefinitionRegistryPostProcessor> currentRegistryProcessors = new ArrayList<>();
// 第一步, 调用实现了PriorityOrdered的BeanDefinitionRegistryPostProcessors
// 在所有创世纪的后置处理器中, 只有 internalConfigurationAnnotationProcessor 实现了 BeanDefinitionRegistryPostProcessors 和 PriorityOrdered
// First, invoke the BeanDefinitionRegistryPostProcessors that implement PriorityOrdered.
String[] postProcessorNames =
beanFactory.getBeanNamesForType(BeanDefinitionRegistryPostProcessor.class, true, false);
for (String ppName : postProcessorNames) {
// 判断beanFactory是否实现了PriorityOrdered接口. 如果实现了,是最优先调用.
// 在整个加载过程中,会调用四次BeanDefinitionRegistryPostProcessor, 而实现了PriorityOrdered的接口最先调用
if (beanFactory.isTypeMatch(ppName, PriorityOrdered.class)) {
// 调用beanFactory.getBean实例化创世界的类ppName
currentRegistryProcessors.add(beanFactory.getBean(ppName, BeanDefinitionRegistryPostProcessor.class));
processedBeans.add(ppName);
}
}
sortPostProcessors(currentRegistryProcessors, beanFactory);
registryProcessors.addAll(currentRegistryProcessors);
/**
* 第一次调用BeanDefinitionRegistryPostProcessors
* 在这里典型的BeanDefinitionRegistryPostProcessors就是ConfigurationClassPostProcessor
* 用于进行bean定义的加载 比如我们的包扫描 @import 等
*/
invokeBeanDefinitionRegistryPostProcessors(currentRegistryProcessors, registry);
// 处理完了,清空currentRegistryProcessors
currentRegistryProcessors.clear();
// 第二步: 调用实现 Ordered 的 BeanDefinitionRegistryPostProcessors。
// Next, invoke the BeanDefinitionRegistryPostProcessors that implement Ordered.
postProcessorNames = beanFactory.getBeanNamesForType(BeanDefinitionRegistryPostProcessor.class, true, false);
for (String ppName : postProcessorNames) {
// 这时实现了PriorityOrdered.class的postProcessor就不会再被加载进来了, 因为processedBeans.contains(ppName) == true
if (!processedBeans.contains(ppName) && beanFactory.isTypeMatch(ppName, Ordered.class)) {
// 将其放入到currentRegistryProcessors, 马上就要被调用
currentRegistryProcessors.add(beanFactory.getBean(ppName, BeanDefinitionRegistryPostProcessor.class));
processedBeans.add(ppName);
}
}
// 对所有的处理器进行排序. 调用了Ordered的方法, 会返回排序(一个数字), 然后根据数字排序即可
sortPostProcessors(currentRegistryProcessors, beanFactory);
registryProcessors.addAll(currentRegistryProcessors);
/**
* 第二次调用BeanDefinitionRegistryPostProcessors
* 在这里典型的BeanDefinitionRegistryPostProcessors就是ConfigurationClassPostProcessor
* 用于进行bean定义的加载 比如我们的包扫描 @import 等
*/
invokeBeanDefinitionRegistryPostProcessors(currentRegistryProcessors, registry);
currentRegistryProcessors.clear();
// 第三步. 调用没有实现任何优先级接口的 BeanDefinitionRegistryPostProcessor
// Finally, invoke all other BeanDefinitionRegistryPostProcessors until no further ones appear.
boolean reiterate = true;
while (reiterate) {
reiterate = false;
// 获取
postProcessorNames = beanFactory.getBeanNamesForType(BeanDefinitionRegistryPostProcessor.class, true, false);
for (String ppName : postProcessorNames) {
// 已处理过的postProcessor不再处理
if (!processedBeans.contains(ppName)) {
currentRegistryProcessors.add(beanFactory.getBean(ppName, BeanDefinitionRegistryPostProcessor.class));
processedBeans.add(ppName);
reiterate = true;
}
}
sortPostProcessors(currentRegistryProcessors, beanFactory);
registryProcessors.addAll(currentRegistryProcessors);
/**
* 第三次调用BeanDefinitionRegistryPostProcessors
* 在这里典型的BeanDefinitionRegistryPostProcessors就是ConfigurationClassPostProcessor
* 用于进行bean定义的加载 比如我们的包扫描 @import 等
*/
invokeBeanDefinitionRegistryPostProcessors(currentRegistryProcessors, registry);
currentRegistryProcessors.clear();
}
// Now, invoke the postProcessBeanFactory callback of all processors handled so far.
/*
* 调用bean工厂的后置处理器
* registryProcessors: 带有注册功能的bean工厂的后置处理器
* regularPostProcessors: 不带注册功能的bean工厂的后置处理器
*/
invokeBeanFactoryPostProcessors(registryProcessors, beanFactory);
invokeBeanFactoryPostProcessors(regularPostProcessors, beanFactory);
}
else {
/*
* 如果当前的beanFactory没有实现BeanDefinitionRegistry 说明没有注册Bean定义的能力
* 那么就直接调用 BeanDefinitionRegistryPostProcessor.postProcessBeanFactory方法
*/
// Invoke factory processors registered with the context instance.
invokeBeanFactoryPostProcessors(beanFactoryPostProcessors, beanFactory);
}
/**********************第一步: 调用所有实现了BeanDefinitionRegistryPostProcessor接口的bean定义 end****************************/
/**********************第二步: 调用BeanFactoryPostProcessor Bean工厂的后置处理器 begin****************************/
// Do not initialize FactoryBeans here: We need to leave all regular beans
// uninitialized to let the bean factory post-processors apply to them!
String[] postProcessorNames =
beanFactory.getBeanNamesForType(BeanFactoryPostProcessor.class, true, false);
// Separate between BeanFactoryPostProcessors that implement PriorityOrdered,
// Ordered, and the rest.
// 优先排序的后置处理器
List<BeanFactoryPostProcessor> priorityOrderedPostProcessors = new ArrayList<>();
List<String> orderedPostProcessorNames = new ArrayList<>();
List<String> nonOrderedPostProcessorNames = new ArrayList<>();
for (String ppName : postProcessorNames) {
if (processedBeans.contains(ppName)) {
// skip - already processed in first phase above
}
else if (beanFactory.isTypeMatch(ppName, PriorityOrdered.class)) {
priorityOrderedPostProcessors.add(beanFactory.getBean(ppName, BeanFactoryPostProcessor.class));
}
else if (beanFactory.isTypeMatch(ppName, Ordered.class)) {
orderedPostProcessorNames.add(ppName);
}
else {
nonOrderedPostProcessorNames.add(ppName);
}
}
// 首先, 调用有优先级排序的后置处理器
// First, invoke the BeanFactoryPostProcessors that implement PriorityOrdered.
sortPostProcessors(priorityOrderedPostProcessors, beanFactory);
invokeBeanFactoryPostProcessors(priorityOrderedPostProcessors, beanFactory);
// 第二, 调用实现了Ordered排序的后置处理器
// Next, invoke the BeanFactoryPostProcessors that implement Ordered.
List<BeanFactoryPostProcessor> orderedPostProcessors = new ArrayList<>(orderedPostProcessorNames.size());
for (String postProcessorName : orderedPostProcessorNames) {
orderedPostProcessors.add(beanFactory.getBean(postProcessorName, BeanFactoryPostProcessor.class));
}
sortPostProcessors(orderedPostProcessors, beanFactory);
invokeBeanFactoryPostProcessors(orderedPostProcessors, beanFactory);
// 最后, 调用没有实现任何排序接口的beanFactory后置处理器
// Finally, invoke all other BeanFactoryPostProcessors.
List<BeanFactoryPostProcessor> nonOrderedPostProcessors = new ArrayList<>(nonOrderedPostProcessorNames.size());
for (String postProcessorName : nonOrderedPostProcessorNames) {
nonOrderedPostProcessors.add(beanFactory.getBean(postProcessorName, BeanFactoryPostProcessor.class));
}
invokeBeanFactoryPostProcessors(nonOrderedPostProcessors, beanFactory);
/**********************第二步: 调用BeanFactoryPostProcessor Bean工厂的后置处理器 end****************************/
// Clear cached merged bean definitions since the post-processors might have
// modified the original metadata, e.g. replacing placeholders in values...
beanFactory.clearMetadataCache();
}

来看看源码是如何定义的. 重点看代码的注释, 每一部分的功能都有明确标出, 注释写的很详细
public static void invokeBeanFactoryPostProcessors(
ConfigurableListableBeanFactory beanFactory, List<BeanFactoryPostProcessor> beanFactoryPostProcessors) {
/**
* 首先,调用BeanDefinitionRegistryPostProcessors的后置处理器
* 定义已处理的后置处理器
*/
// Invoke BeanDefinitionRegistryPostProcessors first, if any.
Set<String> processedBeans = new HashSet<>();
/**
* 这里一共分为两大步:
* 第一步: 调用所有实现了 BeanDefinitionRegistryPostProcessor 接口的bean定义. (BeanDefinitionRegistryPostProcessor带注册功能的后置处理器)
* 第二步: 调用BeanFactoryPostProcessor Bean工厂的后置处理器
*/
/**********************第一步: 调用所有实现了BeanDefinitionRegistryPostProcessor接口的bean定义 begin****************************/
// 判断beanFactory是否实现了BeanDefinitionRegistry, 实现了该结构就有注册和获取Bean定义的能力
if (beanFactory instanceof BeanDefinitionRegistry) {
BeanDefinitionRegistry registry = (BeanDefinitionRegistry) beanFactory;
List<BeanFactoryPostProcessor> regularPostProcessors = new ArrayList<>();
List<BeanDefinitionRegistryPostProcessor> registryProcessors = new ArrayList<>();
for (BeanFactoryPostProcessor postProcessor : beanFactoryPostProcessors) {
if (postProcessor instanceof BeanDefinitionRegistryPostProcessor) {
BeanDefinitionRegistryPostProcessor registryProcessor =
(BeanDefinitionRegistryPostProcessor) postProcessor;
registryProcessor.postProcessBeanDefinitionRegistry(registry);
registryProcessors.add(registryProcessor);
}
else {
regularPostProcessors.add(postProcessor);
}
}
// Do not initialize FactoryBeans here: We need to leave all regular beans
// uninitialized to let the bean factory post-processors apply to them!
// Separate between BeanDefinitionRegistryPostProcessors that implement
// PriorityOrdered, Ordered, and the rest.
/**
* 这是一个集合, 存马上即将要被调用的BeanDefinitionRegistryPostProcessor
*/
List<BeanDefinitionRegistryPostProcessor> currentRegistryProcessors = new ArrayList<>();
// 第一步, 调用实现了PriorityOrdered的BeanDefinitionRegistryPostProcessors
// 在所有创世纪的后置处理器中, 只有 internalConfigurationAnnotationProcessor 实现了 BeanDefinitionRegistryPostProcessors 和 PriorityOrdered
// First, invoke the BeanDefinitionRegistryPostProcessors that implement PriorityOrdered.
String[] postProcessorNames =
beanFactory.getBeanNamesForType(BeanDefinitionRegistryPostProcessor.class, true, false);
for (String ppName : postProcessorNames) {
// 判断beanFactory是否实现了PriorityOrdered接口. 如果实现了,是最优先调用.
// 在整个加载过程中,会调用四次BeanDefinitionRegistryPostProcessor, 而实现了PriorityOrdered的接口最先调用
if (beanFactory.isTypeMatch(ppName, PriorityOrdered.class)) {
// 调用beanFactory.getBean实例化创世界的类ppName
currentRegistryProcessors.add(beanFactory.getBean(ppName, BeanDefinitionRegistryPostProcessor.class));
processedBeans.add(ppName);
}
}
sortPostProcessors(currentRegistryProcessors, beanFactory);
registryProcessors.addAll(currentRegistryProcessors);
/**
* 第一次调用BeanDefinitionRegistryPostProcessors
* 在这里典型的BeanDefinitionRegistryPostProcessors就是ConfigurationClassPostProcessor
* 用于进行bean定义的加载 比如我们的包扫描 @import 等
*/
invokeBeanDefinitionRegistryPostProcessors(currentRegistryProcessors, registry);
// 处理完了,清空currentRegistryProcessors
currentRegistryProcessors.clear();
// 第二步: 调用实现 Ordered 的 BeanDefinitionRegistryPostProcessors。
// Next, invoke the BeanDefinitionRegistryPostProcessors that implement Ordered.
postProcessorNames = beanFactory.getBeanNamesForType(BeanDefinitionRegistryPostProcessor.class, true, false);
for (String ppName : postProcessorNames) {
// 这时实现了PriorityOrdered.class的postProcessor就不会再被加载进来了, 因为processedBeans.contains(ppName) == true
if (!processedBeans.contains(ppName) && beanFactory.isTypeMatch(ppName, Ordered.class)) {
// 将其放入到currentRegistryProcessors, 马上就要被调用
currentRegistryProcessors.add(beanFactory.getBean(ppName, BeanDefinitionRegistryPostProcessor.class));
processedBeans.add(ppName);
}
}
// 对所有的处理器进行排序. 调用了Ordered的方法, 会返回排序(一个数字), 然后根据数字排序即可
sortPostProcessors(currentRegistryProcessors, beanFactory);
registryProcessors.addAll(currentRegistryProcessors);
/**
* 第二次调用BeanDefinitionRegistryPostProcessors
* 在这里典型的BeanDefinitionRegistryPostProcessors就是ConfigurationClassPostProcessor
* 用于进行bean定义的加载 比如我们的包扫描 @import 等
*/
invokeBeanDefinitionRegistryPostProcessors(currentRegistryProcessors, registry);
currentRegistryProcessors.clear();
// 第三步. 调用没有实现任何优先级接口的 BeanDefinitionRegistryPostProcessor
// Finally, invoke all other BeanDefinitionRegistryPostProcessors until no further ones appear.
boolean reiterate = true;
while (reiterate) {
reiterate = false;
// 获取
postProcessorNames = beanFactory.getBeanNamesForType(BeanDefinitionRegistryPostProcessor.class, true, false);
for (String ppName : postProcessorNames) {
// 已处理过的postProcessor不再处理
if (!processedBeans.contains(ppName)) {
currentRegistryProcessors.add(beanFactory.getBean(ppName, BeanDefinitionRegistryPostProcessor.class));
processedBeans.add(ppName);
reiterate = true;
}
}
sortPostProcessors(currentRegistryProcessors, beanFactory);
registryProcessors.addAll(currentRegistryProcessors);
/**
* 第三次调用BeanDefinitionRegistryPostProcessors
* 在这里典型的BeanDefinitionRegistryPostProcessors就是ConfigurationClassPostProcessor
* 用于进行bean定义的加载 比如我们的包扫描 @import 等
*/
invokeBeanDefinitionRegistryPostProcessors(currentRegistryProcessors, registry);
currentRegistryProcessors.clear();
}
// Now, invoke the postProcessBeanFactory callback of all processors handled so far.
/*
* 调用bean工厂的后置处理器
* registryProcessors: 带有注册功能的bean工厂的后置处理器
* regularPostProcessors: 不带注册功能的bean工厂的后置处理器
*/
invokeBeanFactoryPostProcessors(registryProcessors, beanFactory);
invokeBeanFactoryPostProcessors(regularPostProcessors, beanFactory);
}
else {
/*
* 如果当前的beanFactory没有实现BeanDefinitionRegistry 说明没有注册Bean定义的能力
* 那么就直接调用 BeanDefinitionRegistryPostProcessor.postProcessBeanFactory方法
*/
// Invoke factory processors registered with the context instance.
invokeBeanFactoryPostProcessors(beanFactoryPostProcessors, beanFactory);
}
/**********************第一步: 调用所有实现了BeanDefinitionRegistryPostProcessor接口的bean定义 end****************************/
/**********************第二步: 调用BeanFactoryPostProcessor Bean工厂的后置处理器 begin****************************/
// Do not initialize FactoryBeans here: We need to leave all regular beans
// uninitialized to let the bean factory post-processors apply to them!
String[] postProcessorNames =
beanFactory.getBeanNamesForType(BeanFactoryPostProcessor.class, true, false);
// Separate between BeanFactoryPostProcessors that implement PriorityOrdered,
// Ordered, and the rest.
// 优先排序的后置处理器
List<BeanFactoryPostProcessor> priorityOrderedPostProcessors = new ArrayList<>();
List<String> orderedPostProcessorNames = new ArrayList<>();
List<String> nonOrderedPostProcessorNames = new ArrayList<>();
for (String ppName : postProcessorNames) {
if (processedBeans.contains(ppName)) {
// skip - already processed in first phase above
}
else if (beanFactory.isTypeMatch(ppName, PriorityOrdered.class)) {
priorityOrderedPostProcessors.add(beanFactory.getBean(ppName, BeanFactoryPostProcessor.class));
}
else if (beanFactory.isTypeMatch(ppName, Ordered.class)) {
orderedPostProcessorNames.add(ppName);
}
else {
nonOrderedPostProcessorNames.add(ppName);
}
}
// 首先, 调用有优先级排序的后置处理器
// First, invoke the BeanFactoryPostProcessors that implement PriorityOrdered.
sortPostProcessors(priorityOrderedPostProcessors, beanFactory);
invokeBeanFactoryPostProcessors(priorityOrderedPostProcessors, beanFactory);
// 第二, 调用实现了Ordered排序的后置处理器
// Next, invoke the BeanFactoryPostProcessors that implement Ordered.
List<BeanFactoryPostProcessor> orderedPostProcessors = new ArrayList<>(orderedPostProcessorNames.size());
for (String postProcessorName : orderedPostProcessorNames) {
orderedPostProcessors.add(beanFactory.getBean(postProcessorName, BeanFactoryPostProcessor.class));
}
sortPostProcessors(orderedPostProcessors, beanFactory);
invokeBeanFactoryPostProcessors(orderedPostProcessors, beanFactory);
// 最后, 调用没有实现任何排序接口的beanFactory后置处理器
// Finally, invoke all other BeanFactoryPostProcessors.
List<BeanFactoryPostProcessor> nonOrderedPostProcessors = new ArrayList<>(nonOrderedPostProcessorNames.size());
for (String postProcessorName : nonOrderedPostProcessorNames) {
nonOrderedPostProcessors.add(beanFactory.getBean(postProcessorName, BeanFactoryPostProcessor.class));
}
invokeBeanFactoryPostProcessors(nonOrderedPostProcessors, beanFactory);
/**********************第二步: 调用BeanFactoryPostProcessor Bean工厂的后置处理器 end****************************/
// Clear cached merged bean definitions since the post-processors might have
// modified the original metadata, e.g. replacing placeholders in values...
beanFactory.clearMetadataCache();
}

下面我们就来分析上图所示的内容.
1. 对照源码和上图, 我们来看第一次调用
// 第一次, 调用实现了PriorityOrdered的BeanDefinitionRegistryPostProcessors
// 在所有创世纪的后置处理器中, 只有 internalConfigurationAnnotationProcessor 实现了 BeanDefinitionRegistryPostProcessors 和 PriorityOrdered
// First, invoke the BeanDefinitionRegistryPostProcessors that implement PriorityOrdered.
String[] postProcessorNames =
beanFactory.getBeanNamesForType(BeanDefinitionRegistryPostProcessor.class, true, false);
for (String ppName : postProcessorNames) {
// 判断beanFactory是否实现了PriorityOrdered接口. 如果实现了,是最优先调用.
// 在整个加载过程中,会调用四次BeanDefinitionRegistryPostProcessor, 而实现了PriorityOrdered的接口最先调用
if (beanFactory.isTypeMatch(ppName, PriorityOrdered.class)) {
// 调用beanFactory.getBean实例化创世界的类ppName
currentRegistryProcessors.add(beanFactory.getBean(ppName, BeanDefinitionRegistryPostProcessor.class));
processedBeans.add(ppName);
}
}
sortPostProcessors(currentRegistryProcessors, beanFactory);
registryProcessors.addAll(currentRegistryProcessors);
/**
* 第一次调用BeanDefinitionRegistryPostProcessors
* 在这里典型的BeanDefinitionRegistryPostProcessors就是ConfigurationClassPostProcessor
* 用于进行bean定义的加载 比如我们的包扫描 @import 等
*/
invokeBeanDefinitionRegistryPostProcessors(currentRegistryProcessors, registry);
// 处理完了,清空currentRegistryProcessors
currentRegistryProcessors.clear();
首先, 拿到了所有实现了BeanDefinitionRegistryPostProcessor的后置处理器, 上面我们做过铺垫,只有ConfigurationClassPostProcessor实现了BeanDefinitionRegistryPostProcessor后置处理器
所以,这里过滤出来的postProcessorNames只有一个值, 接下来, 判断, 这个类是否实现了PriorityOrdered 优先排序的接口, 如果实现了, 那么放入到currentRegistryProcessors中, 后面会进行调用.
接下来, 执行invokeBeanDefinitionRegistryPostProcessors
这是第一次调用BeanDefinitionRegistryPostProcessors
第二次调用BeanDefinitionRegistryPostProcessors
// 第二步: 调用实现 Ordered 的 BeanDefinitionRegistryPostProcessors。
// Next, invoke the BeanDefinitionRegistryPostProcessors that implement Ordered.
postProcessorNames = beanFactory.getBeanNamesForType(BeanDefinitionRegistryPostProcessor.class, true, false);
for (String ppName : postProcessorNames) {
// 这时实现了PriorityOrdered.class的postProcessor就不会再被加载进来了, 因为processedBeans.contains(ppName) == true
if (!processedBeans.contains(ppName) && beanFactory.isTypeMatch(ppName, Ordered.class)) {
// 将其放入到currentRegistryProcessors, 马上就要被调用
currentRegistryProcessors.add(beanFactory.getBean(ppName, BeanDefinitionRegistryPostProcessor.class));
processedBeans.add(ppName);
}
}
// 对所有的处理器进行排序. 调用了Ordered的方法, 会返回排序(一个数字), 然后根据数字排序即可
sortPostProcessors(currentRegistryProcessors, beanFactory);
registryProcessors.addAll(currentRegistryProcessors);
/**
* 第二次调用BeanDefinitionRegistryPostProcessors
* 在这里典型的BeanDefinitionRegistryPostProcessors就是ConfigurationClassPostProcessor
* 用于进行bean定义的加载 比如我们的包扫描 @import 等
*/
invokeBeanDefinitionRegistryPostProcessors(currentRegistryProcessors, registry);
currentRegistryProcessors.clear();
第二次调用的时候 ,依然是获取所有的实现了BeanDefinitionRegistryPostProcessor接口的后置处理器, 且这个处理器没有实现过PriorityOrdered也就是没有被上面调用过. 且实现了Ordered接口
这一类添加到currentRegistryProcessors集合中, 然后调用invokeBeanDefinitionRegistryPostProcessors处理
这是第二次调用BeanDefinitionRegistryPostProcessor
3. 第三次调用BeanDefinitionRegistryPostProcessor
// 第三步. 调用没有实现任何优先级接口的 BeanDefinitionRegistryPostProcessor
// Finally, invoke all other BeanDefinitionRegistryPostProcessors until no further ones appear.
boolean reiterate = true;
while (reiterate) {
reiterate = false;
// 获取
postProcessorNames = beanFactory.getBeanNamesForType(BeanDefinitionRegistryPostProcessor.class, true, false);
for (String ppName : postProcessorNames) {
// 已处理过的postProcessor不再处理
if (!processedBeans.contains(ppName)) {
currentRegistryProcessors.add(beanFactory.getBean(ppName, BeanDefinitionRegistryPostProcessor.class));
processedBeans.add(ppName);
reiterate = true;
}
}
sortPostProcessors(currentRegistryProcessors, beanFactory);
registryProcessors.addAll(currentRegistryProcessors);
/**
* 第三次调用BeanDefinitionRegistryPostProcessors
* 在这里典型的BeanDefinitionRegistryPostProcessors就是ConfigurationClassPostProcessor
* 用于进行bean定义的加载 比如我们的包扫描 @import 等
*/
invokeBeanDefinitionRegistryPostProcessors(currentRegistryProcessors, registry);
currentRegistryProcessors.clear();
}
第三次调用的是没有实现过任何排序接口的后置处理器. 并将其放入到currentRegistryProcessors, 然后执行invokeBeanDefinitionRegistryPostProcessors
4. 第四次调用
// Now, invoke the postProcessBeanFactory callback of all processors handled so far.
/*
* 调用bean工厂的后置处理器
* registryProcessors: 带有注册功能的bean工厂的后置处理器
* regularPostProcessors: 不带注册功能的bean工厂的后置处理器
*/
// 调用BeanDefinitionRegistryPostProcessor.postProcessBeanFactory方法----为什么是调用BeanDefinitionRegistryPostProcessor? 因为
// ConfigurationClassPostProcessor 实现了 BeanDefinitionRegistryPostProcessor 和 BeanFactoryPostProcessors
invokeBeanFactoryPostProcessors(registryProcessors, beanFactory);
// 调用BeanFactoryPostProcessor 自设的(ConfigurationClassPostProcessor没有)
invokeBeanFactoryPostProcessors(regularPostProcessors, beanFactory);
ConfigurationClassPostProcessor同时实现了BeanDefinitionRegistryPostProcessor 和 BeanFactoryPostProcessors, 调用的是
一共进行了4次调用
总结: 优先处理的是实现了PriorityOrdered的后置处理器, 然后调用实现了Order接口的后置处理器, 最后调用了没有实现任何排序方法的后置处理器. 最后调用工厂类方法.
下面我们来具体分析invokeBeanFactoryPostProcessors(registryProcessors, beanFactory);
5. 提问: 检验一下是否理解了上面四个步骤
1. ConfigurationClassPostProcessor会调用1234哪几步?
因为ConfigurationClassPostProcessor实现了BeanDefinitionRegistryPostProcessor和BeanFactoryPostProcessor,PriorityOrdered, 因此会调用1,4
2. 如果自己定义了一个MyBeanFactoryPostProcessor会调用1234那几步?
package com.lxl.www.iocbeanlifecicle;
import org.springframework.beans.BeansException;
import org.springframework.beans.factory.config.ConfigurableListableBeanFactory;
import org.springframework.beans.factory.support.BeanDefinitionRegistry;
import org.springframework.beans.factory.support.BeanDefinitionRegistryPostProcessor;
import org.springframework.beans.factory.support.RootBeanDefinition;
import org.springframework.stereotype.Component;
@Component
public class MyBeanFactoryPostProcessor implements BeanDefinitionRegistryPostProcessor {
@Override
public void postProcessBeanDefinitionRegistry(BeanDefinitionRegistry registry) throws BeansException {
}
@Override
public void postProcessBeanFactory(ConfigurableListableBeanFactory beanFactory) throws BeansException {
}
}
因为MyBeanFactoryPostProcessor是自定义的, 没有实现任何PriorityOrdered 或者 Order, 因此, 会调用3,4
6. 详细研究第四步, invokeBeanFactoryPostProcessors(registryProcessors, beanFactory);的逻辑.
我们在这一步打个断点, 然后跟着断点一步一步点击进去

这是registryProcessors里面只有一个后置处理器, 就是ConfigurationClassPostProcessor.
然后进入到ConfigurationClassPostProcessor.postProcessBeanFactory(ConfigurableListableBeanFactory beanFactory)方法
@Override
public void postProcessBeanFactory(ConfigurableListableBeanFactory beanFactory) {
int factoryId = System.identityHashCode(beanFactory);
if (this.factoriesPostProcessed.contains(factoryId)) {
throw new IllegalStateException(
"postProcessBeanFactory already called on this post-processor against " + beanFactory);
}
this.factoriesPostProcessed.add(factoryId);
if (!this.registriesPostProcessed.contains(factoryId)) {
// BeanDefinitionRegistryPostProcessor hook apparently not supported...
// Simply call processConfigurationClasses lazily at this point then.
processConfigBeanDefinitions((BeanDefinitionRegistry) beanFactory);
}
// 使用 cglib 配置类进行代理, 因为@Bean方法到时候要进行创建Bean的实例.
enhanceConfigurationClasses(beanFactory);
beanFactory.addBeanPostProcessor(new ImportAwareBeanPostProcessor(beanFactory));
}
这里先看enhanceConfigurationClasses(beanFactory);个方法
public void enhanceConfigurationClasses(ConfigurableListableBeanFactory beanFactory) {
Map<String, AbstractBeanDefinition> configBeanDefs = new LinkedHashMap<>();
for (String beanName : beanFactory.getBeanDefinitionNames()) {
BeanDefinition beanDef = beanFactory.getBeanDefinition(beanName);
Object configClassAttr = beanDef.getAttribute(ConfigurationClassUtils.CONFIGURATION_CLASS_ATTRIBUTE);
MethodMetadata methodMetadata = null;
if (beanDef instanceof AnnotatedBeanDefinition) {
methodMetadata = ((AnnotatedBeanDefinition) beanDef).getFactoryMethodMetadata();
}
if ((configClassAttr != null || methodMetadata != null) && beanDef instanceof AbstractBeanDefinition) {
// Configuration class (full or lite) or a configuration-derived @Bean method
// -> resolve bean class at this point...
AbstractBeanDefinition abd = (AbstractBeanDefinition) beanDef;
if (!abd.hasBeanClass()) {
try {
abd.resolveBeanClass(this.beanClassLoader);
}
catch (Throwable ex) {
throw new IllegalStateException(
"Cannot load configuration class: " + beanDef.getBeanClassName(), ex);
}
}
}
/**
* 只有full版配置才会创建cglib代理
* full是怎么来的呢? 我们使用@Configuration注解了, 在加载的时候, 就会设置为full
* 当设置为full以后, 我们在调用的时候, 就会创建一个cglib动态代理.
*
* 为什么要创建动态代理呢?
* 动态代理可以保证, 每次创建的bean对象只有一个
*
* 那么加@Configuration和不加本质上的区别是什么?
* 当在配置类中一个@Bean使用方法的方式引入另一个Bean的时候, 如果不加@Configuration注解, 就会重复加载Bean
* 如果加了@Configuration, 则会在这里创建一个cglib代理, 当调用了@Bean方法是会先检测容器中是否存在这个Bean, 如果不存在则创建, 存在则直接使用.
*/
if (ConfigurationClassUtils.CONFIGURATION_CLASS_FULL.equals(configClassAttr)) {
if (!(beanDef instanceof AbstractBeanDefinition)) {
throw new BeanDefinitionStoreException("Cannot enhance @Configuration bean definition '" +
beanName + "' since it is not stored in an AbstractBeanDefinition subclass");
}
else if (logger.isInfoEnabled() && beanFactory.containsSingleton(beanName)) {
logger.info("Cannot enhance @Configuration bean definition '" + beanName +
"' since its singleton instance has been created too early. The typical cause " +
"is a non-static @Bean method with a BeanDefinitionRegistryPostProcessor " +
"return type: Consider declaring such methods as 'static'.");
}
configBeanDefs.put(beanName, (AbstractBeanDefinition) beanDef);
}
}
if (configBeanDefs.isEmpty()) {
// nothing to enhance -> return immediately
return;
}
ConfigurationClassEnhancer enhancer = new ConfigurationClassEnhancer();
for (Map.Entry<String, AbstractBeanDefinition> entry : configBeanDefs.entrySet()) {
AbstractBeanDefinition beanDef = entry.getValue();
// If a @Configuration class gets proxied, always proxy the target class
beanDef.setAttribute(AutoProxyUtils.PRESERVE_TARGET_CLASS_ATTRIBUTE, Boolean.TRUE);
// Set enhanced subclass of the user-specified bean class
Class<?> configClass = beanDef.getBeanClass();
Class<?> enhancedClass = enhancer.enhance(configClass, this.beanClassLoader);
if (configClass != enhancedClass) {
if (logger.isTraceEnabled()) {
logger.trace(String.format("Replacing bean definition '%s' existing class '%s' with " +
"enhanced class '%s'", entry.getKey(), configClass.getName(), enhancedClass.getName()));
}
beanDef.setBeanClass(enhancedClass);
}
}
}
粗体部分就是判断是否需要进行cglib代理. 进行cglib代理的条件是, beanDefinition中属性configurationClass的值是full. 只有full版配置才会创建cglib代理
那么有下面几个问题:
问题1: full版本配置是什么呢?
我们使用@Configuration注解了, 在加载的时候, 就会将configurationClass属性设置为full.当设置为full以后, 我们在调用的时候, 就会创建一个cglib动态代理.
问题2: 为什么要创建动态代理呢?
动态代理可以保证, 每次创建的bean对象只有一个
问题3:那么加@Configuration和不加本质上的区别是什么?
当在配置类中一个@Bean使用方法的方式引入另一个Bean的时候, 如果不加@Configuration注解, 就会重复加载Bean.如果加了@Configuration, 则会在这里创建一个cglib代理, 当调用了@Bean方法是会先检测容器中是否存在这个Bean, 如果不存在则创建, 存在则直接使用.
问题4:full是怎么来的呢?
这是在上面调用invokeBeanDefinitionRegistryPostProcessors(currentRegistryProcessors, registry);接口的时候, 标记的是full还是Lite
下面来看一下源码
在这里一步,执行的时候,进行了这个类是full的还是lite,继续忘下看
此时满足条件的postProcessor只有一个, 那就是ConfigurationClassPostProcessor. 下面直接看ConfigurationClassPostProcessor.postProcessBeanDefinitionRegistry()方法
前面都是一些条件判断, 重点看processConfigBeanDefinitions(registry);
在这里,这个方法判断了, 这个类是full的还是lite的. 下面直接上代码
/**
* Check whether the given bean definition is a candidate for a configuration class
* (or a nested component class declared within a configuration/component class,
* to be auto-registered as well), and mark it accordingly.
* @param beanDef the bean definition to check
* @param metadataReaderFactory the current factory in use by the caller
* @return whether the candidate qualifies as (any kind of) configuration class
*/
public static boolean checkConfigurationClassCandidate(
BeanDefinition beanDef, MetadataReaderFactory metadataReaderFactory) {
String className = beanDef.getBeanClassName();
if (className == null || beanDef.getFactoryMethodName() != null) {
return false;
}
AnnotationMetadata metadata;
// 获取元数据
if (beanDef instanceof AnnotatedBeanDefinition &&
className.equals(((AnnotatedBeanDefinition) beanDef).getMetadata().getClassName())) {
// Can reuse the pre-parsed metadata from the given BeanDefinition...
metadata = ((AnnotatedBeanDefinition) beanDef).getMetadata();
}
else if (beanDef instanceof AbstractBeanDefinition && ((AbstractBeanDefinition) beanDef).hasBeanClass()) {
// Check already loaded Class if present...
// since we possibly can't even load the class file for this Class.
Class<?> beanClass = ((AbstractBeanDefinition) beanDef).getBeanClass();
if (BeanFactoryPostProcessor.class.isAssignableFrom(beanClass) ||
BeanPostProcessor.class.isAssignableFrom(beanClass) ||
AopInfrastructureBean.class.isAssignableFrom(beanClass) ||
EventListenerFactory.class.isAssignableFrom(beanClass)) {
return false;
}
metadata = AnnotationMetadata.introspect(beanClass);
}
else {
try {
MetadataReader metadataReader = metadataReaderFactory.getMetadataReader(className);
metadata = metadataReader.getAnnotationMetadata();
}
catch (IOException ex) {
if (logger.isDebugEnabled()) {
logger.debug("Could not find class file for introspecting configuration annotations: " +
className, ex);
}
return false;
}
}
// 判断元数据中是否包含Configuration注解
Map<String, Object> config = metadata.getAnnotationAttributes(Configuration.class.getName());
/**
* 判断, proxyBeanMethods属性是否为true, 如果为true就是一个完全的类,
* 也就是带有@Configuration注解, 设置Configuration_class属性为full
*
* proxyBeanMethods配置类是用来指定@Bean注解标注的方法是否使用代理,
* 默认是true使用代理,直接从IOC容器之中取得对象;
* 如果设置为false,也就是不使用注解,每次调用@Bean标注的方法获取到的对象和IOC容器中的都不一样,是一个新的对象,所以我们可以将此属性设置为false来提高性能。
*/
if (config != null && !Boolean.FALSE.equals(config.get("proxyBeanMethods"))) {
beanDef.setAttribute(CONFIGURATION_CLASS_ATTRIBUTE, CONFIGURATION_CLASS_FULL);
}
// 判断是不是带了@Component, @ComponentScan @Import @ImportResource @Bean注解,
// 如果带有这几种注解, 就将其Configuration_class属性为lite类型的配置类
else if (config != null || isConfigurationCandidate(metadata)) {
beanDef.setAttribute(CONFIGURATION_CLASS_ATTRIBUTE, CONFIGURATION_CLASS_LITE);
}
else {
return false;
}
// It's a full or lite configuration candidate... Let's determine the order value, if any.
Integer order = getOrder(metadata);
if (order != null) {
beanDef.setAttribute(ORDER_ATTRIBUTE, order);
}
return true;
}
上面主要是获取元数据, 然后判断元数据中是否有Configuration注解. 如果有,返回其属性. 我们判断其属性中proxyBeanMethods是否true, 如果是true, 那么将其设置为full.
如果配置中带有@Component, @ComponentScan @Import @ImportResource @Bean这几种属性之一, 那么就将其设置为lite.
问题5: cglib动态代理做了什么事情呢? 不看源码的情况下, 简单可以理解为, 去ioc工厂里面通过getBean(“car”) 查询了看ioc中是否有这个对象, 如果有就取出来, 不再另创建.
这也是@Configuration 和其他注解类似@Component和@ComponentScan的本质区别:
当在配置类中一个@Bean使用方法的方式引入另一个Bean的时候, 如果不加@Configuration注解, 就会重复加载Bean
如果加了@Configuration, 则会在这里创建一个cglib代理, 当调用了@Bean方法是会先检测容器中是否存在这个Bean, 如果不存在则创建, 存在则直接使用.
下面来看个例子
基础类:
public class Car {
private String name;
private Tank tank;
public String getName() {
return name;
}
public void setName(String name) {
this.name = name;
}
public Tank getTank() {
return tank;
}
public void setTank(Tank tank) {
this.tank = tank;
}
}
public class Tank {
private String name;
public Tank() {
System.out.println("创建一个tank");
}
public String getName() {
return name;
}
public void setName(String name) {
this.name = name;
}
}
这是定义的car和tank的基础类
@Configuration
@ComponentScan(basePackages = {"com.lxl.www.iocbeanlifecicle"})
public class MainConfig {
@Bean("car")
public Car car() {
Car car = new Car();
car.setName("zhangsan");
// 这里调用了Tank类, tank是通过@Bean注解注入的.
car.setTank(tank());
return car;
}
@Bean
public Tank tank() {
return new Tank();
}
}
当配置类使用了@Configuration注解的时候, 运行main方法
public class MainStarter {
public static void main(String[] args) {
// 第一步: 通过AnnotationConfigApplicationContext读取一个配置类
AnnotationConfigApplicationContext context = new AnnotationConfigApplicationContext(MainConfig.class);
context.scan("package");
//context.addBeanFactoryPostProcessor();
Car car = (Car) context.getBean("car");
Car car2 = (Car) context.getBean("car");
System.out.println(car.getName());
context.close();
}
}

当去掉@Configuration注解的时候, 再次运行, 我们看到创建了两次tank
//@Configuration
@ComponentScan(basePackages = {"com.lxl.www.iocbeanlifecicle"})
public class MainConfig {
@Bean("car")
public Car car() {
Car car = new Car();
car.setName("zhangsan");
// 这里调用了Tank类, tank是通过@Bean注解注入的.
car.setTank(tank());
return car;
}
@Bean
public Tank tank() {
return new Tank();
}
}

在main方法中调用了两次(Car) context.getBean(“car”);
在new一个对象的时候, 如果不取ioc容器中取, 那么每一次都会创建一个新的.
在ioc容器中, car对象只有一个, 但是在构建car的时候, 调用了tank, tank在ioc容器中却不一定只有一份. 只有使用了@Configuration, 表示需要使用cglib动态代理查找tank类, 保证ioc容器中只有一份.
以上详细研究了配置类加载的过程, 以及配置类中设置@Configuration和@Component的区别.
后面还会继续分析,加载@ComponentScan的时候, 都做了哪些事.